Головна » Корисна інформація » Посібники » Lenze » 8400 Vector » Lenze » 8400 Vector
Більшість стрічкових матеріалів зберігаються на котушках, потім розмотуються для обробки та знову намотуються на котушку в кінці процесу обробки. Між розмотувачем і намотувачем знаходяться синхронізовані приводи для обробки цього матеріалу.
Типові застосування електроприводів для намотування включають:
Намотуваний матеріал намотується або розмотується з постійною круговою (лінійною) швидкістю, яка встановлюється відповідно до напрямку обертання. Напруга, що діє на матеріал, підтримується постійною або змінюється відповідно до діаметра. Для цього використовуються «дансер» або контроль натягу. Оскільки радіус постійно змінюється під час намотування і розмотування, привод повинен забезпечувати широкий діапазон налаштування швидкості та моменту. Під час розмотування привод завжди працює в режимі генератора, оскільки він сповільнює матеріал і повертає енергію під час цього процесу.
Більшість намотувальних механізмів з визначеними силами натягу матеріалу проектуються для стаціонарної роботи. Динаміка приводу обмежена та використовується для сповільнення котушки в аварійних режимах. У той же час у намотувачах частот використовується ослаблення поля, оскільки при підвищенні швидкості при малих діаметрах необхідний момент незначний.
Перетворювачі частоти та сервоперетворювачі Lenze, що використовуються в промисловості, відрізняються тим, що дозволяють вирішувати складні приводні завдання без додаткових логічних пристроїв та програмованих логічних контролерів. Це забезпечується за рахунок наявності великої кількості функціональних блоків, а також можливості включення логічних зв’язків між ними.
Однією з новинок у перетворювачах частоти 8400 Vector Highline v.11.0 стало з’явлення в функціональних блоках перетворювача модуля L_CalcDiameter_1, призначеного для перерахунку діаметра рулону намотуваного або розмотуваного матеріалу, відповідно до лінійної швидкості намотування та швидкості обертання котушки.
Таке доповнення дозволяє використовувати 8400 Vector Highline в системах намотування паперу в великі рулони, де сила натягу повинна змінюватися в широких межах для виключення ефекту телескопа. Цей ефект полягає в тому, що при рівномірному натягу для великих рулонів намотування неможливе, оскільки статичне тертя між сусідніми шарами призводить до того, що внутрішні шари витискаються назовні.
Тому при збільшенні діаметра сила натягу повинна зменшуватися, починаючи з певного діаметра, пропорційно діаметру рулону.
Функціональний блок L_CalcDiameter_1 обробляє сигнали від датчика лінійної швидкості плівки, наприклад лінійного енкодера Kuebler, датчика швидкості обертання валу двигуна (обчислювача швидкості обертання), а також задавальника початкового діаметра барабана. Загальний вигляд функціонального блоку представлений на малюнку:

Користувачем задається максимальний і мінімальний діаметр барабана, максимальна лінійна швидкість плівки, передавальне число редуктора. При цьому функціональний блок L_CalcDiameter_1 обчислює поточний діаметр котушки, кількість намотаного матеріалу на котушку, швидкість обертання котушки, а також сигналізує про досягнення максимальних і мінімальних діаметрів барабана.
Значення n_Diameter_a, яке вказує в процентному співвідношенні кількість намотаного матеріалу на котушку, подається на блок корекції задавання по швидкості для двигуна.
Робота з вищезазначеним функціональним модулем можлива тільки в редакторі функціональних блоків програмного забезпечення L-force Engineer Highlevel, підключення до якого здійснюється за допомогою адаптера E94AZCUS. Використовуючи L_CalcDiameter_1, а також інші функціональні модулі, можлива реалізація наступних функцій, обов’язкових для електропривода намотувального механізму:
Ще однією особливістю 8400 Vector є можливість об’єднання кількох перетворювачів через з’єднання постійного струму. При цьому здійснюється обмін гальмівною і рушійною енергією, і потужність, що генерується під час розмотування, може бути використана намотувачем або синхронізованими електроприводами. Як інші варіанти можуть бути використані гальмівні пристрої або модулі рекуперації.
Таким чином, застосування 8400 Vector Highline v.11.0 дозволяє вирішувати завдання намотування, аналогічні за складністю з завданнями, для яких раніше використовувалися перетворювачі 9300 Vector, при цьому вартість обладнання для нового приводного рішення буде значно нижчою.
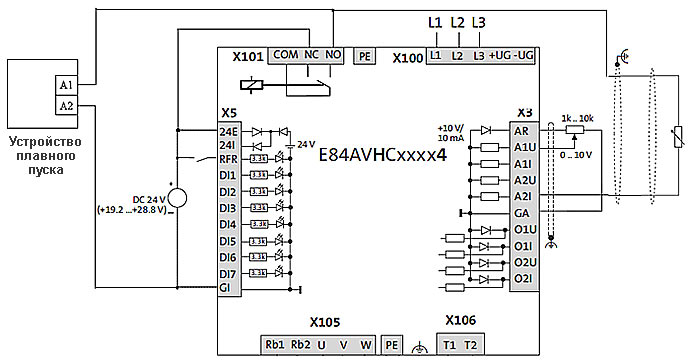
В деяких випадках при управлінні електромеханічними системами необхідно не лише плавно розганяти, але й зупиняти вал двигуна. Особливо це актуально у разі інерційних навантажень, наприклад, вентиляторів великої потужності.
Використовувати розмикання сигналу RFR для зупинки не рекомендується, оскільки при цьому відбувається апаратне відключення сигналів управління ключами інвертора, і при великій швидкості обертання вихідного валу можливий перехід у генераторний режим. При цьому виникає перенапруга в ланці постійного струму, що може призвести до відмови перетворювача.
Отже, для плавної зупинки необхідно використовувати один із дискретних входів, при цьому логічний сигнал на клемі RFR повинен бути присутній постійно.
Схема підключення керуючих сигналів у цьому випадку наступна (для прикладу взятий вхід DI4):

Окрім цього, необхідно здійснити зміну конфігурації перетворювача:
| Код | Опис | Значення | Примітки |
|---|---|---|---|
| C0114 | Інверсія дискретних входів | 8 | Інвертується вхід DI4 |
| С0142 | Реакція ПЧ на увімкнення живлення при логічному сигналі на RFR | 24 | Встановити будь-яке парне число, тобто вимкнути перший біт (неможливість запуску при подачі живлення) |
| С0701/6 | Увімкнення функції спадання задань до нуля з плавним сповільненням | 16003 | Увімкнення функції за допомогою дискретного входу DI4 |
| С0701/8 | Реверс перетворювача | 0 | Вимкнено |
Після закінчення введення параметрів встановіть С0002/11=1 (збереження параметрів в енергонезалежній пам’яті перетворювача).
При використанні програмного забезпечення L-force Engineer Statelevel (безкоштовна версія) та модуля зв’язку з комп’ютером програмування необхідних параметрів здійснюється наступним чином. У полі дискретного входу DI4 встановлюємо інверсію сигналу.

Далі вибираємо в функції дискретного входу DI4 значення Ramp function generator: Lead main setpoint integrator to “0”, при цьому попередню функцію для DI4 рекомендується видалити.

У параметрі С0114 встановлюємо інверсію четвертого входу DI4.

При цьому в параметрі інверсій дискретного сигналу буде встановлено число 8.

У параметрі С0142 вимикаємо заборону запуску перетворювача частоти при подачі живлення та наявності логічного сигналу на RFR.

Після закінчення введення параметрів встановіть С0002/11=1 (збереження параметрів в енергонезалежній пам’яті перетворювача).
Для налаштування управління швидкістю електродвигуна перетворювачем частоти 8400 Inverter Drives від частотного входу з пульта програмування необхідно встановити такі значення для параметрів:
| Код | Параметри | Примітки | ||
|---|---|---|---|---|
| № | Призначення | Величина | ||
| C190/0 | Формула обчислення уставки | 1 | Nout=Nset + Nadd | Значення основної уставки Nset сумується зі значенням додаткової уставки з частотного входу Nadd |
| С115/1 | Функція роботи дискретних входів 1 та 2 | 2 | DI1&DI2=NfreqIN1(2-track) | Керування від енкодера з входами A і B, зсунутих на 90 градусів |
| С700/8 | Значення додаткової уставки | 16016 | DIGIN_NfreqIN1 | Подається значення з частотного входу. |
Налаштування керування від частотного входу при використанні програмного забезпечення L-force Engineer.
Перемикаємо дискретні входи DI1, DI2 в режим двоканального частотного входу.

Визначаємо завдання за швидкістю як суму основного та додаткового уставок:

Вибираємо в якості додаткової уставки по швидкості сигнал по частоті, що надходить на дискретні входи DI1, DI2.

Примітка!!! При такій конфігурації сигнал по частоті сумується з аналоговим сигналом завдання. Для усунення можливих помилок зміщення по аналоговому входу доцільно поставити перемичку між A1U і GA.

Для вирішення цієї задачі необхідне наступне обладнання:
Продуктивність основного насоса регулюється перетворювачем частоти серії 8400 Vector Highline. ПЧ має зворотний зв’язок по тиску, яка організована за допомогою датчика тиску, встановленого після насосів. Додатковий насос плавно включається та вимикається через пристрій плавного пуску.
Постійно працює основний насос. При збільшенні витрати збільшується швидкість роботи основного насоса. При досягненні заданого порогу частоти (N=0,95Nном) протягом заданого часу відбувається ввід в роботу додаткового насоса. При цьому частота основного знижується до N=0,45Nном (гальмування), і потім включається нерегульований додатковий насос. Регулювання тиску здійснюється за допомогою регулювання швидкості обертання основного насоса.
Якщо при роботі основного та додаткового насосів частота на основному регульованому насосі знижується нижче заданого порогу N=0,45Nном, то додатковий насос вимикається. Регулювання тиску здійснюється лише управлінням основним насосом.
Конфігурація перетворювача здійснюється шляхом «прошивки» в перетворювач готової конфігурації, створеної фахівцями компанії СВ АЛЬТЕРА, за допомогою пристрою зв’язку з ПК. При цьому запис «прошивки» можливий за допомогою безкоштовної версії програмного забезпечення L-force Engineer Statelevel. Після запису прошивки і збереження змінених параметрів за допомогою установки коду С0002/11=1 (зберегти налаштування в пам’яті ПЧ), користувач може самостійно налаштувати основні параметри конфігурації системи, наведені нижче.
| Код | Опис | Значення | Примітка |
|---|---|---|---|
| С34/1 | Тип задавача, підключеного до аналогового входу №1 | 0 | Задавач 0-10В |
| С34/2 | Тип датчика, підключеного до аналогового входу №2 | 2 | Датчик 4..20мА |
| С222 | Коефіцієнт посилення ПІД-регулятора | 1 | Адаптувати до перехідного процесу, враховуючи вимоги до перерегулювання та швидкодії |
| C223 | Постійна часу інтегрування ПІД-регулятора | 400 | |
| C224 | Постійна часу диференціювання ПІД-регулятора | 0 | |
| C472/1 | Максимальне значення швидкості, при якому включається додатковий насос |
|
Значення задається в процентах |
| C472/2 | Значення частоти, до якої сповільнюється перетворювач для виключення гідроудару в мережі |
|
Значення задається в процентах, не може бути нижче 5% |
| C472/3 | Значення частоти, при якому відбувається перемикання з двох працюючих насосів на один основний |
|
Значення задається в процентах |
| C721/1 | Час затримки включення другого насоса після досягнення максимальної швидкості | 30c | Налаштовується користувачем відповідно до умов роботи системи |
Схема підключення має вигляд:

Для виконання процедури автоналаштування перетворювача на двигун для векторного режиму вводимо параметри двигуна.
При використанні програмного забезпечення L-Force Engineer встановлюємо параметри двигуна у вкладці “All parameters” пункту “Motor data” папки “Motor control”.

Після введення параметрів запускаємо процедуру автоналаштування. При роботі з пультом управління EZAEBK1001 встановлюємо:
При роботі з програмним забезпеченням L-Force Engineer натискаємо кнопку “Identification in progress”.

Далі йде запит на підтвердження даних двигуна і, якщо параметри введені правильно, натискаємо кнопку “Start Identification”.

Далі розблоковуємо перетворювач частоти, здійснюючи подачу команди пуску на RFR (проводиться як при управлінні з пульта, так і програмування з ПК).
Протягом приблизно 40 секунд проводиться автокалібровка перетворювача на двигун. При підключенні перетворювача до програмного забезпечення L-Force Engineer відображається стан ідентифікації:

Після завершення ідентифікації відображаються параметри опору і індуктивності статора і ротора, визначені в процесі автоналаштування. Значення параметра С0002/23 автоматично встановлюється рівним нулю.

Налаштування моментного режиму здійснюється за допомогою програмного забезпечення L-Force Engineer та пристрою для конфігурування перетворювачів частоти 8400 Vector.
Спочатку налаштовуємо аналоговий вхід для формування сигналу для вільно програмованого входу. Окрім цього, налаштовуємо аналоговий вихід по напрузі для індикації поточного значення моменту навантаження.

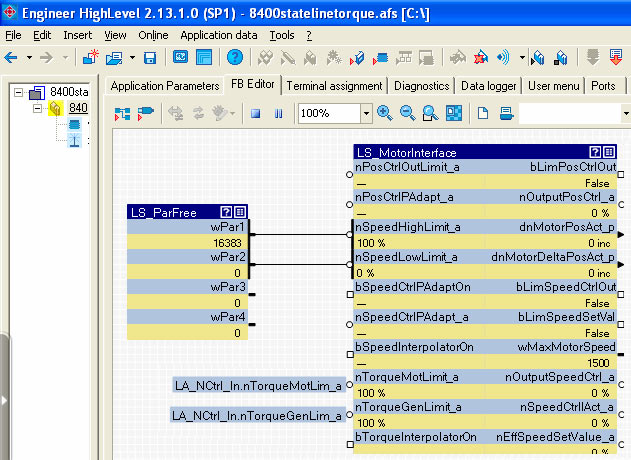
Далі в FB Editor реалізуємо відповідні перемикання для реалізації моментного режиму з обмеженням швидкості. Вставляємо системний блок LS_ParFree_b, призначений для формування фіксованих дискретних сигналів. При цьому в параметрі bPar1 (першому фіксованому дискретному вихідному сигналі) встановлюємо значення TRUE.

Цей вихід прив’язується до входу блоку LS_Motion_control_Kernel, який відповідає за режими роботи перетворювача частоти. При отриманні на вході bTorquemodeOn значення TRUE перетворювач частоти переходить у режим регулювання моменту.

Далі цей сигнал трансльований на вхід блоку L_Motor_Interface:

Сам системний блок L_Motor_Interface призначений для управління перетворювачем частоти в режимі функціональних блоків.
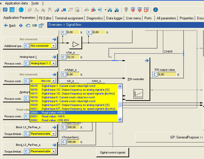
Аналогічним чином налаштовуємо аналоговий вхід, з урахуванням особливості, що вільно програмований вхід 2, налаштований при програмуванні аналогового входу, відповідає значенню:

При цьому слід пам’ятати, що значенню 100% завдання по моменту відповідає число 16384.
Це ж значення транслюється на вхід блоку LS_Motion_control_Kernel.

Далі задається сигнал обмеження на частоту обертання двигуна при навантаженні менше номінального. Для цього в FB Editor додається системний блок формування аналогових сигналів LS_ParFree. У параметрах wPar1 і wPar2 встановлюємо значення, що відповідають мінімальному та максимальному обмеженню по швидкості.

Далі переводимо перетворювач частоти в режим векторного управління та здійснюємо процедуру автоматичної настройки перетворювача частоти на двигун:

Процедура автоналаштування описана в попередньому запитанні цього розділу.
Однією з переваг перетворювача частоти 8400 Vector Highline порівняно з Stateline є наявність другого аналогового входу. Це дозволяє реалізувати систему управління технологічним процесом (витратами, тиском тощо) з задачею величини завдання від зовнішнього джерела, наприклад потенціометра. У випадку використання 8400 Vector Stateline єдиний аналоговий вхід використовується для підключення датчика процесу, отже, уставка технологічного параметра задається при програмуванні перетворювача частоти за допомогою модуля EZAEBK1001.
Будівництво контуру ПІД-регулювання можливо як за допомогою програмного забезпечення L-force Engineer, так і за допомогою модуля EZAEBK1001.
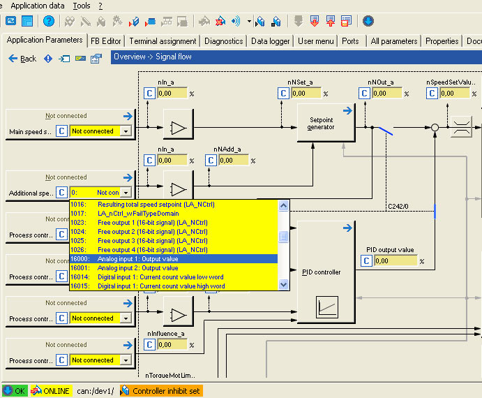
Програмування контуру ПІД-регулювання за допомогою програмного забезпечення L-force Engineer. Вікні введення компонентів системи автоматизації вибираємо використовуваний перетворювач частоти.

У вікні вибору використовуваного застосування перетворювача вибираємо режим управління швидкістю.

У вікні налаштування використовуваного застосування включаємо ПІД-регулятор технологічного процесу.

При включенні режиму ПІД-регулювання відключаємо основну уставку по швидкості двигуна.

Включаємо на вхід завдання уставки для регулятора процесу значення з аналогового входу №1.

Значення фактичного значення технологічного параметра отримуємо з аналогового входу №2.

Вплив ПІД-регулятора в контурі регулювання встановлюємо рівним 100%:

Параметри регулятора не повинні змінюватися при зміні параметрів системи, отже, вплив неадаптивної складової встановлюємо рівним 100%.

Далі включаємо коефіцієнт впливу ПІД-регулятора. При цьому вплив ПІД-регулятора дорівнює заданому, при С0701/32=1000 (Привід у стані готовності). У разі виникнення помилки роботи перетворювача ПІД-регулятор вимикається.

Після введення всіх вказаних параметрів необхідно встановити С0002/11=1 (зберегти всі параметри в пам’ять перетворювача).
Обмеження швидкості обертання двигуна при роботі ПІД-регулятора встановлюється в параметрах С0225/0 і С0226/0.
Установлюємо значення потужності приводу рівним 100%.

При програмуванні від модуля EZAEBK1001 необхідно ввести наступні параметри:
Після введення всіх вказаних параметрів необхідно встановити С0002/11=1 (зберегти всі параметри в пам’ять перетворювача).
Опис процедури налаштування перетворювача частоти в режимі сервоуправління наведено для застосування “Управління швидкістю”.
Спочатку необхідно провести процедуру автоматичного налаштування перетворювача на двигун згідно з інструкцією з експлуатації.
Далі переводимо перетворювач частоти в серво-режим, для чого встановлюємо С0006/0=2 (ASM Servo control).
Налаштовуємо зворотний зв’язок по швидкості та положенню. Якщо енкодер встановлений на валу двигуна, то з нього можна отримувати сигнали зворотного зв’язку як по швидкості, так і по положенню.
При підключенні виводів А і В енкодера до клем DI1, DI2, необхідно встановити параметри перетворювача в значення:
А якщо виводи А і В енкодера підключені до клем DI6, DI7, то встановлюємо параметри перетворювача в значення:
Далі слід подати команду на запуск перетворювача частоти. Якщо при подачі сигналу по швидкості двигун йде врознос або відбувається відключення перетворювача з помилкою SD3, необхідно поміняти місцями проводи енкодера на частотних входах DI1 / DI2 (DI6 / DI7).
Для високоточних налаштувань завдання по швидкості необхідно адаптувати параметри регуляторів швидкості та положення до приводного механізму.
Слід пам’ятати!
Спочатку проводиться налаштування параметрів ПІД-регулятора контуру швидкості, а потім параметрів П-регулятора положення.
По закінченню програмування встановлюємо:
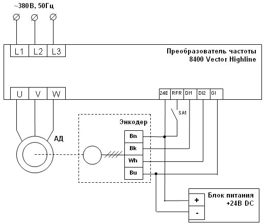
Схема підключення перетворювача частоти 8400 Vector Highline до двигуна з енкодером. Як приклад показано підключення енкодера Autonics серії Е40 з виходом 3-Т-24.

На схемі не показано спосіб формування завдання по швидкості. Це може бути реалізовано як дискретне управління, управління через аналоговий вхід, управління через мережу. За допомогою перемикача SA1 подається дозвіл на роботу перетворювача. Замість дискретних входів DI1, DI2 виходи енкодера можуть бути підключені до клем DI6, DI7.
Запускаємо програмне забезпечення L-force Engineer і підключаємо перетворювач частоти 8400 Vector Stateline за допомогою Diagnostic Adapter або перетворювача USB/CAN EMF2177IB.
При цьому на екрані ПК відображається основне вікно налаштування застосування:

Переводимо перетворювач у режим “Switch-off positioning”:

При програмуванні з пульта EZAEBK1001 встановлюємо:
С0005/0=3000
Далі вибираємо режим управління за допомогою дискретних та аналогових входів “Terminal 2”.

При програмуванні з пульта EZAEBK1001 встановлюємо:
С0007/0=12.
Далі входимо в блок програмування логіки проходження сигналів “Signal Flow”:

Встановлюємо фіксовані значення високої та низької швидкості руху. У цьому прикладі робоча швидкість становить 100% від номінальної, а швидкість дотягування -20% від номінальної.

При програмуванні з пульта EZAEBK1001 встановлюємо:
С0039/2=20; С0039/3=100.
Далі конфігуруємо вплив сигналу спрацьовування для переходу в режими сповільнення та зупинки. Для цього в блоці JogCtrlExtention для сигналів InputSens.Slowdown1 і InputSens.Stop вибираємо спрацьовування за фронтом.

При програмуванні з пульта EZAEBK1001 встановлюємо:
С0488/1=1;
С0488/2=1.
У блоці Digital Control Signal призначаємо вплив дискретних входів наступним чином:

При програмуванні з пульта EZAEBK1001 встановлюємо:
С0761/10=0 (відключаємо вплив дискретного входу №4);
С0761/14=16001 (сповільнення за спрацьовуванням дискретного входу №2);
С0761/16=0 (відключаємо сповільнення за другим профілем при спрацьовуванні дискретного входу №2).
По завершенню програмування зберігаємо змінені параметри в пам’яті перетворювача.

При програмуванні з пульта EZAEBK1001 встановлюємо:
С0002/11=1 (Зберегти всі групи параметрів).
Послідовність роботи схеми.
У прикладі наведена процедура програмування перетворювача частоти екструдера без датчика зворотного зв’язку за положенням.
Задача позиціювання без зворотного зв’язку вирішується за допомогою перетворювачів частоти серії 8400 Vector Highline.
При налаштуванні перетворювача за допомогою програмного забезпечення L-force Engineer встановлюємо:

Для вирішення задачі позиціювання налаштовуємо перетворювач частоти в режим “Table Positioning” (Табличне позиціювання).

Далі підключаємо перетворювач частоти до ПК за допомогою Diagnostic Adapter або USB/CAN перетворювача.

Для більш точного позиціювання переводимо перетворювач частоти в векторний режим управління та здійснюємо процедуру автоматичної налаштування перетворювача на двигун (описано раніше).

Далі у вкладці Terminal assignment налаштовуємо дискретні входи та виходи перетворювача.
Один з можливих варіантів конфігурації виглядає наступним чином:

Для реалізації процедури табличного позиціювання необхідно перейти в профіль №3 (встановлюємо перемички між клемами 24I та DI5, DI6). Запуск перетворювача для відпрацювання відповідного профілю здійснюється подачею сигналу на вхід DI1.
Параметри профілю налаштовуються в меню Profile Input. Для профілю №3 встановлюємо відносне переміщення з відповідними параметрами:

При замиканні кінцевого вимикача, що подає сигнал на DI1, починається виконання профілю №3.
По закінченню відпрацювання профілю видається сигнал, що повідомляє про те, що позиціювання завершено. Цей сигнал може видаватися за допомогою одного з дискретних виходів. Найбільш підходящим для цього застосування є видача дискретного сигналу при досягненні поточного значення по положенню в задане вікно завдання по положенню.

Аналогічним чином може бути налаштований перетворювач частоти електропривода конвеєра, що переміщає ємності.